开源地址:https://github.com/Stability-AI/sd3.5
下载地址:
夸克:https://pan.quark.cn/s/3735ca147ad9#/list/share
百度:https://pan.baidu.com/share/init?surl=NrlleS9sWpv18_sOWwuwSg&pwd=aiyy
Stability AI 最新发布的 Stable Diffusion 3.5 版本推出了三款功能强大的模型,分别为:
- Stable Diffusion 3.5 Large:包含80亿参数,图像质量卓越,能准确响应提示词,适合1兆像素分辨率下的高端应用。
- Stable Diffusion 3.5 Large Turbo:加速版本,在仅需4步推理的情况下生成高质量图像,大大提高了生成速度。
- Stable Diffusion 3.5 Medium:参数量为26亿,针对消费级硬件优化,支持0.25至2兆像素分辨率,是一款高效的模型。
模型特点:
Stable Diffusion 3.5 在性能、定制性和图像质量等方面表现出色,提供了极具竞争力的生成体验:
- 高度可定制:支持微调以满足用户的个性化需求,并能用于构建定制化应用工作流。
- 高效性能:即便在消费级硬件上,特别是Medium和Large Turbo模型,仍能高效运行。
- 丰富的多样性输出:无须复杂的提示词,即可生成全球多样化肤色和特征的图像。
- 多样的视觉风格:支持3D、摄影、绘画、线条画等各种视觉风格。
特别值得一提的是,Stable Diffusion 3.5 Large 在提示词响应性和图像质量方面领先业界,而Large Turbo则兼具优异的图像质量与极快的推理速度,哪怕与未优化的同规模模型相比也毫不逊色,但从研究结果看Stable Diffusion 3.5在美学方面不如Flux-dev模型。
配置要求:
建议电脑满足以下配置:
- 操作系统:Windows 10/11 64位
- 显卡:建议12G显存及以上的英伟达(NVIDIA)显卡,
- CUDA >= 12.4
- 整个包解压完接近56G,要留足硬盘空间
CUDA如未安装可以查看安装教程:https://aiyy.info/requirements/
如何查看显卡品牌型号和显存:
- 打开任务管理器
- 点击“性能”
- 点击“GPU”
- 右上角可以看到显卡型号,下方可以看到显存大小
- 注意:文件夹路径和文件名称(包括音频、图片、视频等文件名称)不要出现中文字符,否则部分软件会因识别不出而报错
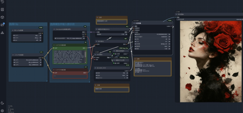
- 打开工作流后:第一步选择CLIP,如果电脑显存及内存较低,三CLIP加载器可能会超显存报错,建议改为双CLIP加载器,将原本在三CLIP加载器上的连接先连接到上方的双CLIP加载器加载器即可。如果使用三CLIP加载器,且电脑显存及内存较高,可以更改第一个CLIP选项,内存低于32GB的建议使用t5xxl_fp8_e4m3fn_scaled.safetensors或t5xxl_fp8_e4m3fn.safetensors,如果你的 内存超过 32GB,建议使用 t5xxl_fp16.safetensors,效果较佳。第二步选择SD3.5模型,按照官方说法SD3.5_Large-Turbo模型需要12GB显存,而SD_3.5 Large模型需要20GB显存,但实际体验下来,4060ti 16G也能跑SD_3.5 Large模型,28步40秒左右一张图,大家可以根据自己的配置选择。第三部填写提示词,第四部调整图片宽高,最后点击右上角“执行队列”即可开始生图。


THE END









最新的AI资讯、AI技术与工具、网络赚钱项目、各大网赚论坛VIP教程、网赚教程学习、手机APP赚钱等,让您在千万网赚项目中找到合适自己的项目,轻松赚取互联网的第一笔财富!







暂无评论内容